Project

General

Profile

Actions

Bug #3603

closed

Outbound NAT failure on Carp VIP after editing firewall rule.

Added by Tony Rogers almost 12 years ago. Updated almost 12 years ago.

Status:
Rejected
Priority:
Normal
Assignee:
-
Category:
CARP
Target version:
-
Start date:
04/14/2014
Due date:
% Done:

0%

Estimated time:
Plus Target Version:
Release Notes:
Affected Version:
2.1
Affected Architecture:
amd64

Description

pfSense version 2.1.1-RELEASE (amd64).

Hardware: HP DL380 G5 server with on board Broadcom nics and additional HP NC364T quad port nic.

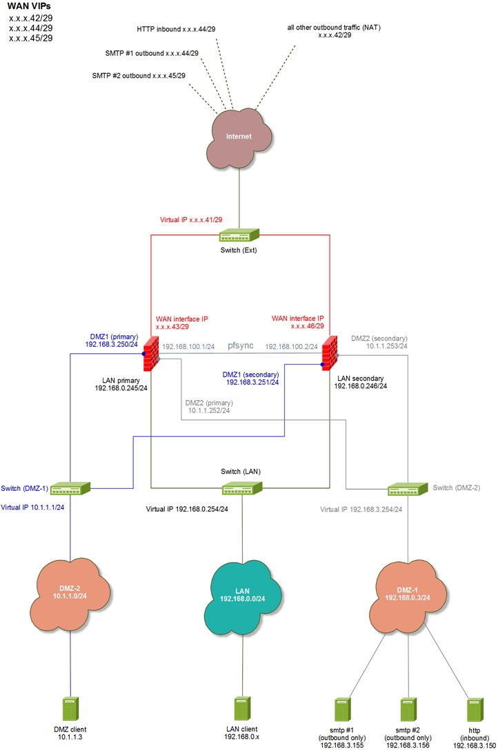
I have the following setup; (see diagram)

dmz1 -> nat -> wan_vip (x.x.x.44)

external -> wan_vip (x.x.x.44) -> dmz_host

dmz2 -> nat -> wan_vip (x.x.x.45)

lan -> nat -> wan_vip (x.x.x.42/29)

This works fine, until I edit (don't even need to change) a firewall rule, at which point outbound NAT from DMZ-1 to x.x.x.44 stops working.

The inbound mapping stops working too.

Outbound NAT (though x.x.x.42/29) still works fine under these conditions, as does outbound NAT from DMZ-2 (which also goes out via x.x.x.42).

I am able to ping x.x.x.44, so the VIP is still up (and this is indicated as such in the CARP status).

However..

If I edit the CARP entry for .44 (not making any changes) - upon saving it, everything works fine again.

In summary:

1) Start an outbound ping from DMZ-1
2) Edit a firewall rule (no need to make any changes)
3) Save the rule, and click "Apply changes"
4) Ping stops almost immediately
5) Go to CARP, select the outbound CARP VIP for the DMZ
6) Edit, change nothing and save.
7) Ping begins responding again.

I have attached a diagram of our installation.


Files

Firewall-with-failover.JPG (170 KB) Firewall-with-failover.JPG Tony Rogers, 04/14/2014 05:37 AM
Actions #1

Updated by Tony Rogers almost 12 years ago

If it helps;

When this problem occurs and I edit the interface, I see (on the console):

wan_vip2: 2 Link states coalesced

Googling that suggests that the link state has changed rapidly, which I guess would be happening when I edit the CARP VIP.

wan_vip2 is the .44 IP mentioned above, and is displayed in the web gui as "x.x.x..44/29 (vhid 2)"

One final thing, I have already re-assigned the interface to another network card, and I have swapped out the switch that it's plugged in to. No difference.

Thanks.

Actions #2

Updated by Chris Buechler almost 12 years ago

  • Description updated (diff)
  • Status changed from New to Rejected

this is a network problem of sorts, not a bug. continue the discussion on the forum.

Actions

Also available in: Atom PDF